Outils pour utilisateurs

Outils du site


cam:tuto:gestion_matieres_entre_2020_cam_et_2020_cam

Liaison matière CAD/CAM

Paramétrage des matières dans 2020 CAD afin de les transférer automatiquement sur 2020 CAM

* Difficulté: 4/5 * Temps: 15 mm


Paramétrage Export CSV CAD

Procédure

- Paramétrer la matière principale sur Collection

- Paramétrer les chants des composants sur Référence GP

- Paramétrer la matière de dessus sur Collection

- Paramétrer la matière de dessous sur Collection


Matière sur 2020 CAD

La matière sur 2020 CAD doit avoir un paramétrage bien spécifique afin d'être correctement transféré sur 2020 CAM

Procédure

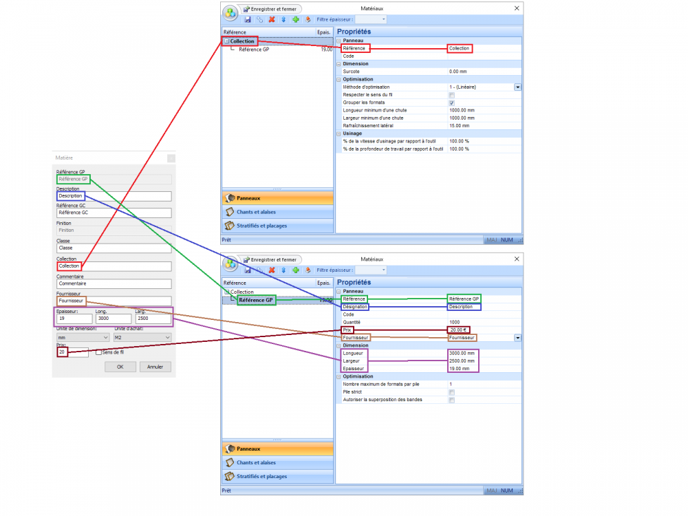
- Référence GP

La Référence GP de la matière sous 2020 CAD correspond sous 2020 CAM à la référence du format de Panneau

- Description

La Description de la matière sous 2020 CAD correspond sous 2020 CAM à la Désignation du format de Panneau

- Référence GC

La Référence GC de la matière sous 2020 CAD ne sera pas exporté dans 2020 CAM

- Finition

La Finition de la matière sous 2020 CAD ne sera pas exporté dans 2020 CAM

- Classe

La Classe de la matière sous 2020 CAD ne sera pas exporté dans 2020 CAM

- Collection

La Collection de la matière sous 2020 CAD correspond sous 2020 CAM à la référence du matériau

- Commentaire

La Commentaire de la matière sous 2020 CAD ne sera pas exporté dans 2020 CAM

- Fournisseur

Le Fournisseur de la matière sous 2020 CAD correspond sous 2020 CAM au Fournisseur du format de Panneau

- Epaisseur

L'Epaisseur de la matière sous 2020 CAD correspond sous 2020 CAM à l'Epaisseur du format de Panneau

- Longeur

La Longeur de la matière sous 2020 CAD correspond sous 2020 CAM à la Longeur du format de Panneau

- Largeur

La Largeur de la matière sous 2020 CAD correspond sous 2020 CAM à la Largeur du format de Panneau

- Unité de dimension

L'Unité de dimension de la matière sous 2020 CAD correspond sous 2020 CAM à L'Unité de dimension du format de Panneau

- Unité d'achat

L'Unité d'achat de la matière sous 2020 CAD correspond sous 2020 CAM à L'Unité d'achat du format de Panneau

- Prix

Le Prix de la matière sous 2020 CAD correspond sous 2020 CAM au Prix du format de Panneau


EXEMPLE

MATIERE CAD CAM Mélaminé Blanc Format de panneau de 3500x2000x19


MATIERE CAD CAM Mélaminé Blanc Format de panneau de 3500x2500x19


MATIERE CAD CAM Mélaminé Gris Mat Format de panneau de 3500x2000x19


MATIERE CAD CAM Mélaminé Gris Mat Format de panneau de 3500x2500x19


MATIERE CHANT CAD CAM Mélaminé BL Format de rouleau de 5000x20x1

Tutoriels similaires

Export 2020 CAM

cam/tuto/gestion_matieres_entre_2020_cam_et_2020_cam.txt · Dernière modification: 2017/06/30 10:39 (modification externe)